Viewing Revision History

Applies to TestComplete 15.58, last modified on November 30, 2023

Mercurial tracks changes committed to the repository. If your project or project suite is stored in a Mercurial repository, you can view the history of changes made to your project or project suite directly from TestComplete.

  1. Select File > Source Control > Show Log from the TestComplete main menu.

    – or –

    Right-click your project suite in the Project Explorer and then click Source Control > Show Log.

    – or –

    Click View the Commit History of the Repository on the Source Control toolbar (if the toolbar is hidden, right-click the toolbar area and then click Source Control).

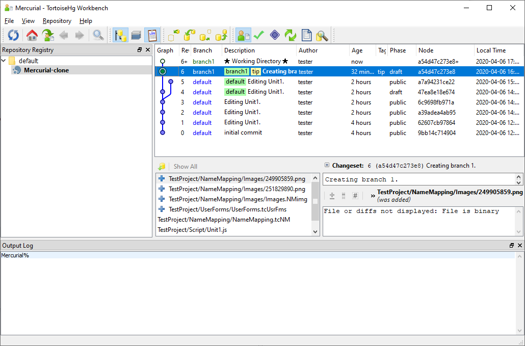
  2. If you use the TortoiseHg client to work with Mercurial from TestComplete, TestComplete will open the TortoiseHG client’s Workbench dialog, where you can view information on changesets committed to your repository in the graphical form.

    TortoiseHg Workbench

    Click the image to enlarge it.

    If you do not use TortoiseHg, TestComplete will open the Revision History dialog.

    TestComplete Revision History Dialog

    Click the image to enlarge it.

    The dialog lists all changes committed to the repository, commit messages and files changed in each revision.

Related Tasks

See Also

Integration With Mercurial - Common Tasks
Integration With Mercurial
Reverting Changes

Highlight search results