Analyzing PDF Verification Results

Applies to TestComplete 15.62, last modified on April 10, 2024

When testing applications, you may need to verify PDF files to make sure they contain the expected data. You can do this by using PDF checkpoints. They extract the text content of the verified PDF files by using optical character recognition, and then compare the recognized contents with the expected contents stored in your project (perform byte-by-byte comparison).

If a checkpoint passes, TestComplete posts a "successful checkpoint" message ( ) to the test log.

If a checkpoint fails, it posts an error message ( ) and logs the verification summary to the Details panel of the test log:

Details panel containing PDF checkpoint results

Click the image to enlarge it.

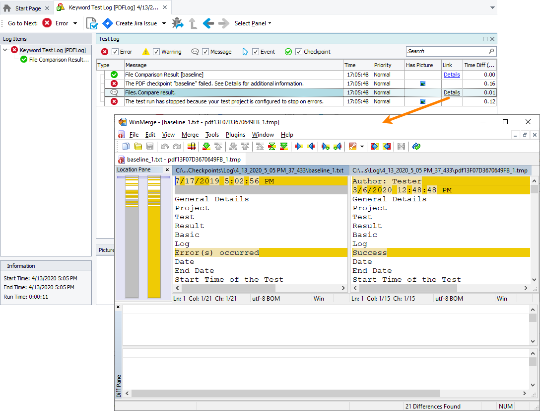
In addition, it will post the detailed comparison result. To view it, click the Details link in the test log or click the Show comparison results link in the Details panel or select the File Comparison Result item in the Log Items panel. The File Comparison Result report shows the differences between the baseline and actual files. The differences are highlighted:

Difference between the baseline and actual PDF files

Click the image to enlarge it.

 Transparent  The lines are equal.
 Light green  The lines contain characters that are different.
 Dark green   The highlighted characters are different.
 Light coral  The line is absent from the compared file.
 Light blue   The line is absent from the baseline file.

Such a visual presentation helps you better analyze verification results and lets you save your time when searching for the cause of checkpoint failures.

Note: If the file is smaller than or is 50 Mb, TestComplete performs elaborate verification (it ignores whitespaces, character displacement, and so on) and reports the first 200 000 lines in the log. If the file is larger than 50 Mb, TestComplete uses a simplified verification mechanism and reports only the first mismatch.

If TestComplete is configured to use a third-party tool for verification, the file checkpoint also logs the comparison report generated by the tool. To view the results, click the Details link of the Files.Compare result message in the log:

Comparison results of third-party tool

Click the image to enlarge it.

See Also

PDF Checkpoints

Highlight search results