Features Added to TestComplete 15.42

Applies to TestComplete 15.58, last modified on November 30, 2023

This topic describes the changes made to TestComplete 15.42. For information on the changes made to other versions of the product, see Version History.

In version 15.42

BDD improvements

  • Gherkin word-agnostic step definitions. Regardless of which “action word” is used in your feature files (given, when, and, but, then, *), users can now use step as a generalized step definition for the associated scripts to reuse desired test steps

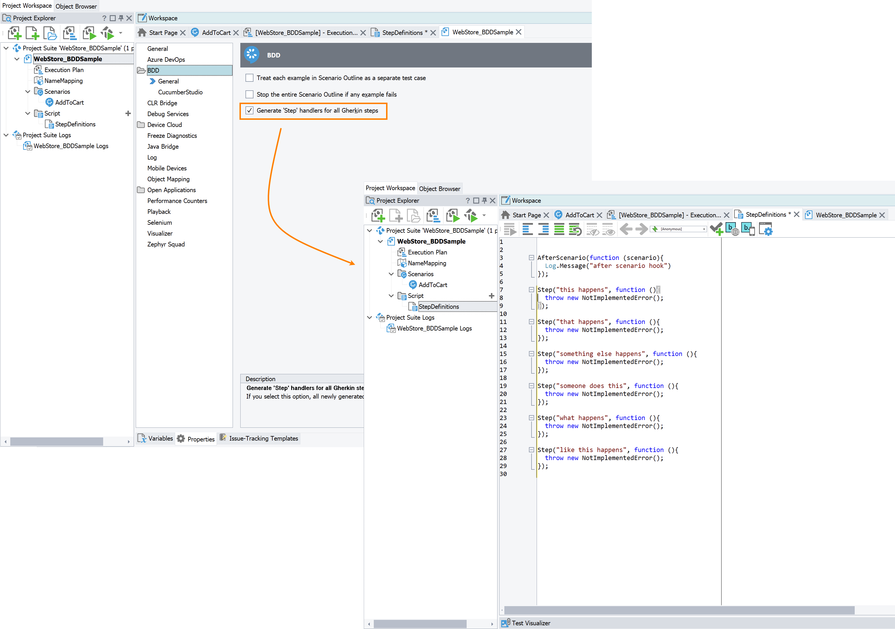
    • users can enable this to be generated by default, by going to: “Current project properties > BDD” and selecting the last checkbox:

    @step("some precondition")

    def step_impl():

    raise NotImplementedError

    Generate Step Handlers

    Click the image to enlarge it.

  • Improvements to formatting BDD tables. Users can right click on their BDD pipe-delimited tables within their feature files to auto-fit the tables:

    Rightclick to format table

    Click the image to enlarge it.

  • Gherkin ‘Examples’ and their ‘Tags’ property are accessible from script.

    • Scenarios.Item() has a new property: Examples

    • Examples has Count property and Item() method

    • Examples.Item() has Tags property and Run() method

Web testing improvements

  • Support for Firefox versions 101 and ESR 91.10. Patches have been applied to TestComplete 15.42 for users creating and running tests on their local Firefox browsers.

  • Log suggestion improvements. For objects mapped with selectors, if the first selector is not used during the test, the test logs will suggest fixing selectors - to move the used selector higher in the mapped objects’ priority list.

  • BitBar Environments dropdown. For the BitBar integration, the server URL field has dropdown options so users may choose either the US or EU devices and browsers.

See Also

Version History
About TestComplete

Highlight search results