This topic describes the changes made to TestComplete 15.42. For information on the changes made to other versions of the product, see Version History.
In version 15.42
BDD improvements
-
Gherkin word-agnostic step definitions. Regardless of which “action word” is used in your feature files (given, when, and, but, then, *), users can now use step as a generalized step definition for the associated scripts to reuse desired test steps
-
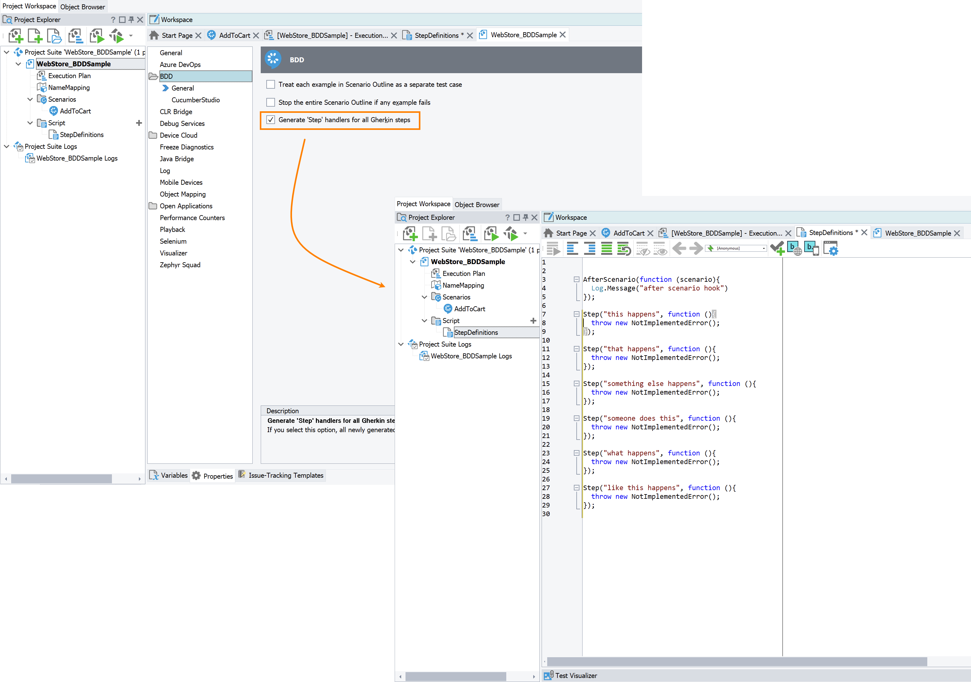
users can enable this to be generated by default, by going to: “Current project properties > BDD” and selecting the last checkbox:
@step("some precondition")
def step_impl():
raise NotImplementedError
-
-
Improvements to formatting BDD tables. Users can right click on their BDD pipe-delimited tables within their feature files to auto-fit the tables:
-
Gherkin ‘Examples’ and their ‘Tags’ property are accessible from script.
-
Scenarios.Item() has a new property: Examples
-
Examples has Count property and Item() method
-
Examples.Item() has Tags property and Run() method
-
Web testing improvements
-
Support for Firefox versions 101 and ESR 91.10. Patches have been applied to TestComplete 15.42 for users creating and running tests on their local Firefox browsers.
-
Log suggestion improvements. For objects mapped with selectors, if the first selector is not used during the test, the test logs will suggest fixing selectors - to move the used selector higher in the mapped objects’ priority list.
-
BitBar Environments dropdown. For the BitBar integration, the server URL field has dropdown options so users may choose either the US or EU devices and browsers.

BDD improvements
