Testing PowerBuilder .NET Applications with TestComplete

Applies to TestComplete 15.54, last modified on September 12, 2023

This topic describes how you can perform functional testing of applications created in Sybase PowerBuilder .NET. The following sections will explain how to prepare your PowerBuilder application for testing.

General Notes

In order for TestComplete to be able to simulate user actions over application controls, it needs to have access to them. As applications created in PowerBuilder .NET are WPF applications, you can get access to them by using the object mapping technology. Since TestComplete version 8.10, object mapping is configured by default, so, there is no need to specify any additional setting to enable TestComplete to access application controls.

Supported PowerBuilder .NET Versions

With TestComplete, you can create and run tests for applications created with PowerBuilder .NET 12.0, 12.5, 12.5.2 and 12.6.

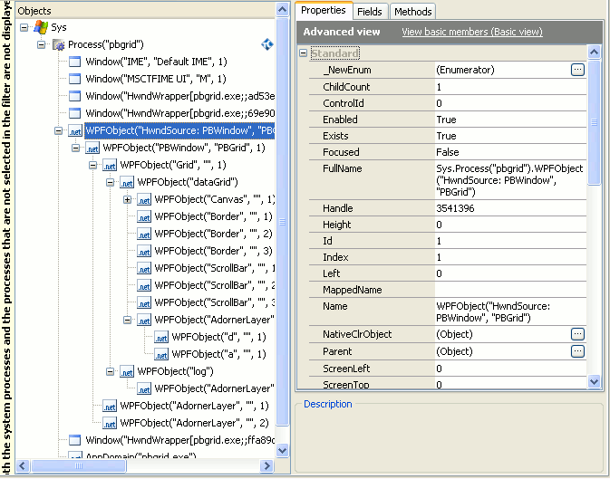
Exploring the Application in the Object Browser

As TestComplete has access to your application's elements, you can explore these elements in the Object Browser panel.

To determine which name a particular object has in the Object Tree, you can use the TestComplete target glyph:

  • Click the  Display Object Spy button on the Tools toolbar.

  • Activate your PowerBuilder application.

  • In the Object Spy window, click the Drag the target to point to the object icon, drag its glyph () to the desired application window or control, wait until the red frame appears around the object and release the mouse button. TestComplete will display the object’s properties, methods and events in the Object Spy window. The object’s full name, which is used to address the object in the script, is specified by the FullName property. You can right-click the value of the property in the Object Spy window, select Copy from the context menu and then paste the copied object name to the script in the Code Editor.

For more information about how TestComplete identifies WPF objects, see Addressing Objects in WPF Applications.

Testing PowerBuilder "Native" Applications

Since PowerBuilder 12.0, the PowerBuilder utility is divided into PowerBuilder Classic 12.0 and PowerBuilder .NET 12.0. The approach above describes how you can test applications created in PowerBuilder .NET 12.0. However, there is another approach that you should use when testing applications created in PowerBuilder Classic 12.0 and earlier with TestComplete. To learn more, see Testing PowerBuilder Applications with TestComplete.

See Also

Testing PowerBuilder Applications
Testing PowerBuilder Applications with TestComplete
Using Microsoft Active Accessibility
Supported Development Tools

Highlight search results