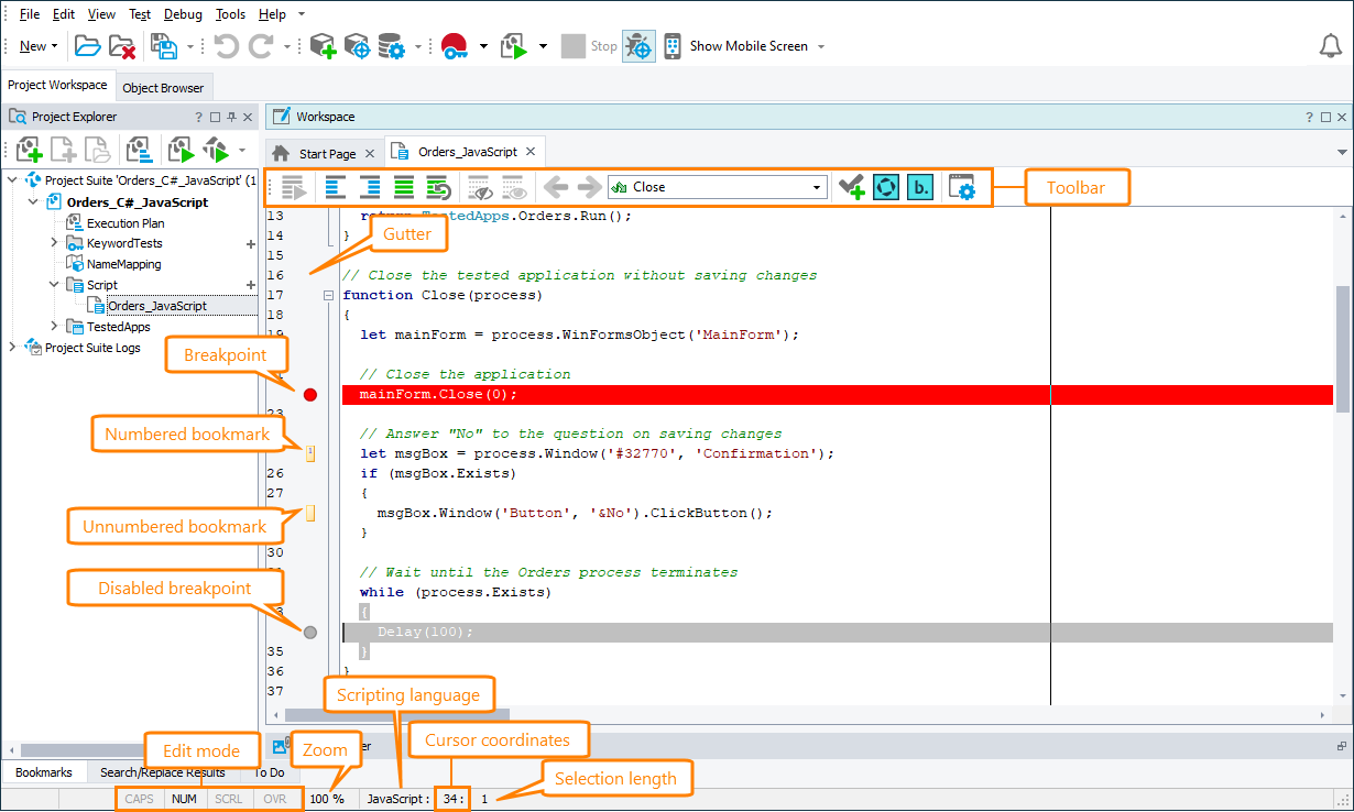
Each Code Editor window includes a code edit box, Code Editor toolbar, status bar, right-margin marker, gutter, and scroll bars.
The Code Edit box displays script code and is similar to any other editor (stand-alone or integrated into a development tool). Here you can type, copy, delete, and insert code statements and comments.
The editor supports automatic code formatting and indentation. For example, when you type a bracket or a quotation mark in the Code Editor, it automatically appends the respective closing bracket or quotation mark. Similarly, when you start a new line of code, it retains the indentation of the previous line. To control automatic code formatting, use the Tools > Options > Panels > Code Editor > Editing > Smart formatting option (it is enabled by default).
| Note: | TestComplete tracks changes made to script code in the Code Editor and automatically highlights them with yellow marks on the left of each changed line. After you have saved the changes, the yellow marks change to green:  | 
All other information related to the script line (bookmark icons, breakpoint marks, and so on) is shown in the gutter (see below).
For information on editing script code and using the editor’s features (syntax checking, outlining, syntax highlighting, undoing and redoing changes, and so on), see Code Editor.
The right margin is marked in the editor window with a thin, continuous vertical line. The right margin is used to specify the text width when printing the source code. To customize the right margin properties, use Display Options.
Information on Editor
| To learn more about … | See these topics … | 
|---|---|
| Tasks you accomplish in the editor | |
| Editor’s toolbar | |
| Editor’s status bar | |
| Editor’s context menu | |
| Using Code Editor | 
See Also
Code Editor Window
Code Editor
Bookmarks
Using Breakpoints
Checking Syntax
Units Encoding
Syntax Highlighting
Unicode Support

