Mobile Web Testing on Real Devices

Applies to TestComplete 15.51, last modified on June 06, 2023

With TestComplete, you can test web applications on real iOS and Android devices. To do this, you need to install the SmartBearBrowser application on your device. This browser allows recording, creating, and running mobile web tests with TestComplete. This topic explains how to install SmartBearBrowser and use it for testing.

Note that a mobile browser is essentially a hybrid mobile application, that is, an application that uses the WebView control to display web content. So, all concepts of a hybrid mobile application also apply to mobile web testing.

Requirements

About SmartBearBrowser

SmartBearBrowser is a simple WebView-based browser for iOS and Android devices. You can find it in the following locations:

Android

<TestComplete 15>\Bin\Extensions\Android\SmartBearBrowser.apk

The .apk file is not instrumented, but it will be instrumented automatically when you start it from TestComplete. Install SmartBearBrowser.apk on your Android device and start testing right away.

Quick steps

iOS

<TestComplete 15>\Bin\Extensions\iOS\SmartBearBrowser_NotPatched.ipa

You must have an Apple developer account and Mac.

Instrument and sign this IPA file using your developer certificate. Then, you can deploy and run the application on your test devices as any other iOS tested app.

Quick steps

Testing Websites in SmartBearBrowser

SmartBearBrowser is a basic browser that contains only the page, address bar and navigation controls. The browser can show only one page at a time and does not support tabs. For example, links with target="_blank" rel="noopener noreferrer" are opened in the same window, replacing the previously opened page.

Testing web pages in the SmartBearBrowser mobile browser is similar to testing hybrid mobile applications. Some common tasks are explained below.

SmartBearBrowser for iOS
SmartBearBrowser for iOS
SmartBearBrowser for Android
SmartBearBrowser for Android

Running SmartBearBrowser

SmartBearBrowser can be launched automatically from tests.

Assuming you have added SmartBearBrowser to TestedApps, you can run it as any other tested application. When recording tests, you can run it from the Recording toolbar:

Running SmartBearBrowser during recording

In tests, you can run SmartBearBrowser by using the Run TestedApp keyword test operation or the TestedApps.app_name.Run() scripting method.

Running iOS or Android version of SmartBearBrowser depending on device type

Add both iOS and Android versions of SmartBearBrowser to TestedApps and name them SmartBearBrowser_iOS and SmartBearBrowser_Android. Now, you can use this code to run the appropriate version of SmartBearBrowser:

JavaScript, JScript

Mobile.SetCurrent("Nexus 6");
TestedApps.Items("SmartBearBrowser_" + Mobile.Device().OSType).Run();

Python

def Test():
  Mobile.SetCurrent("Nexus 6");
  TestedApps.Items["SmartBearBrowser_" + Mobile.Device().OSType].Run();

VBScript

Call Mobile.SetCurrent("Nexus 6")
TestedApps.Items("SmartBearBrowser_" & Mobile.Device.OSType).Run

DelphiScript

Mobile.SetCurrent('Nexus 6');
TestedApps.Items('SmartBearBrowser_' + Mobile.Device().OSType).Run();

C++Script, C#Script

Mobile["SetCurrent"]("Nexus 6");
TestedApps["Items"]("SmartBearBrowser_" + Mobile["Device"]["OSType"]).Run();

In keyword tests, you can use If...Then to check the device’s OSType (iOS or Android) and run the corresponding version of SmartBearBrowser:

Keyword test that runs SmartBearBrowser

Accessing WebView and Page Objects

To create cross-platform tests that work on both Android and iOS devices, you need to design your tests with the platform differences in mind. One such thing is the “path” to the Page object in the SmartBearBrowser. You can use techniques like Name Mapping and the Find methods to handle differences in the object hierarchy.

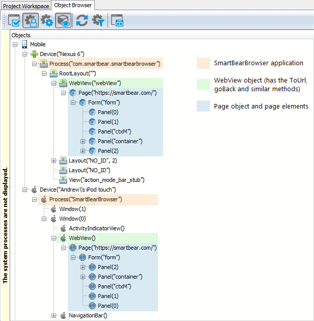
The following image shows the SmartBearBrowser object hierarchy. Like other hybrid mobile applications, SmartBearBrowser contains a WebView control with a child Page object. WebView provides methods to navigate web pages - ToUrl(...), goBack() and goForward(). The Page object provides access to web page elements.

SmartBearBrowser object hierarchy
Using Name Mapping

To create cross-platform tests using Name Mapping, configure your name map as follows. This way, the aliases will work for both iOS and Android versions of SmartBearBrowser.

Note: This is not a default configuration. You will need to edit the name map created during the recording, or map the objects manually.

Mapped Objects:

Mobile
 +- Device (DeviceName = *)
     +- Browser (ProcessName = *SmartBearBrowser)
         +- WebView (ObjectType = WebView, Extended Find option enabled)
             +- pageMyPage1 (ObjectType = Page, ObjectIdentifier = page URL)
             +- pageMyPage2 (ObjectType = Page, ObjectIdentifier = page URL)
             +- ...

Here, the *SmartBearBrowser wildcard name matches both the iOS and Android process names, SmartBearBrowser and com.smartbear.smartbearbrowser.

Note that any objects between Browser and WebView should be excluded from the map.

Aliases:

Device
 +- Browser
     +- WebView
         +- pageMyPage1
         +- pageMyPage2
         +- ...

Using Find Methods

You can also create cross-platform tests by using scripts with no Name Mapping. In this case, you can use wildcards and the FindChild method to access objects in SmartBearBrowser uniformly on iOS and Android. Typical code would look like this:

JavaScript, JScript

function Test()
{
  Mobile.SetCurrent("Nexus 6");

  var browser = Mobile.Device().Process("*SmartBearBrowser");
  var webView = browser.FindChild("ObjectType", "WebView", 2);
  var page = webView.ToUrl("http://example.com/");
  // Do something ...
}

Python

def Test():
  Mobile.SetCurrent("Nexus 6")

  browser = Mobile.Device().Process("*SmartBearBrowser")
  webView = browser.FindChild("ObjectType", "WebView", 2)
  page = webView.ToUrl("http://example.com/")
  # Do something ...

VBScript

Sub Test
  Dim browser, webView, page
  Call Mobile.SetCurrent("Nexus 6")

  Set browser = Mobile.Device.Process("*SmartBearBrowser")
  Set webView = browser.FindChild("ObjectType", "WebView", 2)
  Set page = webView.ToUrl("http://example.com/")
  ' Do something ...
End Sub

DelphiScript

procedure Test;
var browser, webView, page;
begin
  Mobile.SetCurrent('Nexus 6');

  browser := Mobile.Device.Process("*SmartBearBrowser");
  webView := browser.FindChild('ObjectType', 'WebView', 2);
  page := webView.ToUrl('http://example.com/');
  // Do something ...
end;

C++Script, C#Script

function Test()
{
  Mobile["SetCurrent"]("Nexus 6");

  var browser = Mobile["Device"]["Process"]("*SmartBearBrowser");
  var webView = browser["FindChild"]("ObjectType", "WebView", 2);
  var page = webView["ToUrl"]("http://example.com/");
  // Do something ...
}

Finding Objects on Web Pages

Running Test on Multiple Devices in a Loop

Limitations and Known Issues

Common:

  • All limitations specific to hybrid mobile applications also apply to SmartBearBrowser.

  • Typing a URL into the address bar and clicking the Go button are recorded as the text input and button click rather than WebView.ToUrl(url). You can edit the recorded tests to use the ToUrl method instead.

  • The Page object and page elements have fewer DOM properties than in desktop browsers, and DOM methods are not available. This is by design and is done for performance reasons.

iOS:

  • All limitations of iOS test recording also apply to SmartBearBrowser.

  • For iOS 13 or later, UIWebView controls are deprecated. For this reason, we do not guarantee that TestComplete will work correctly with applications that use such controls.

Android:

  • To record text input, click the text field and type the text on your computer keyboard, not on the device’s onscreen keyboard. TestComplete cannot record text input directly from Android devices.

  • SmartBearBrowser uses the standard Android WebView component to display web pages. WebView uses the WebKit rendering engine in Android versions up to 4.3 and the Chromium (Blink) engine in Android 4.4 and later. So, on Android versions up to 4.3, SmartBearBrowser might display pages differently than Chrome does.

  • See also Possible Issues With Android Applications (Legacy).

FAQ

Is there an analog of Browsers.Item(...).Run(url) for SmartBearBrowser?

In mobile web tests, you would run SmartBearBrowser as a tested application, and then call the WebView.ToUrl(url) method to navigate to a URL.

How do I specify the initial URL for the test?

Assuming that SmartBearBrowser is running, you call the ToUrl(url) method of the WebView object to navigate to a URL.

What is the user agent of SmartBearBrowser?

Go to http://useragentstring.com in SmartBearBrowser and see what this site says.

Further Information

See Also

Mobile Web Testing

Highlight search results