Data Editor

Applies to TestComplete 15.50, last modified on April 27, 2023

The object-driven testing (ODT) functionality is deprecated. Do not use it to create new tests. It will be removed from the product in one of the future releases. As an alternative, you can create custom classes in your scripts. For more information, see Alternatives to the ODT functionality.

Use the Data editor to visually configure objects for object-driven tests. To open the editor in the Workspace panel, do any of the following:

  • Right-click the ODT | Data project item in the Project Explorer panel and select Edit from the context menu.
  • Double-click the ODT | Data project item in the Project Explorer panel.
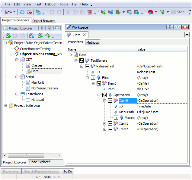
Data Editor

The editor represents a tree view. The root item of the tree is Data. Its child items are data groups. Each group holds one or more variables that can be addressed from scripts or keyword tests. A variable can store an ordinary value (integer, string, etc.), an array or an object. The editor lets you create, modify and delete such data groups, variables and their elements. You can perform the same actions with data groups and variables via the ODT editor. To set up classes that are needed for your object-driven test, use either the ODT or Classes editor.

See Also

Object-Driven Testing
ODT Editor
Classes Editor
How to Create, Rename and Delete Data Groups
How to Create, Rename and Delete Variables and Specify Variable Values

Highlight search results