 The object-driven testing (ODT) functionality is deprecated. Do not use it to create new tests. It will be removed from the product in one of the future releases. As an alternative, you can create custom classes in your scripts. For more information, see Alternatives to the ODT functionality.
 The object-driven testing (ODT) functionality is deprecated. Do not use it to create new tests. It will be removed from the product in one of the future releases. As an alternative, you can create custom classes in your scripts. For more information, see Alternatives to the ODT functionality.
Use the Classes editor to visually configure classes for object-driven tests. To open the editor in the Workspace panel, do any of the following:
- Right-click the ODT | Classes project item in the Project Explorer panel and select Edit from the context menu.
- Double-click the ODT | Classes project item in the Project Explorer panel.

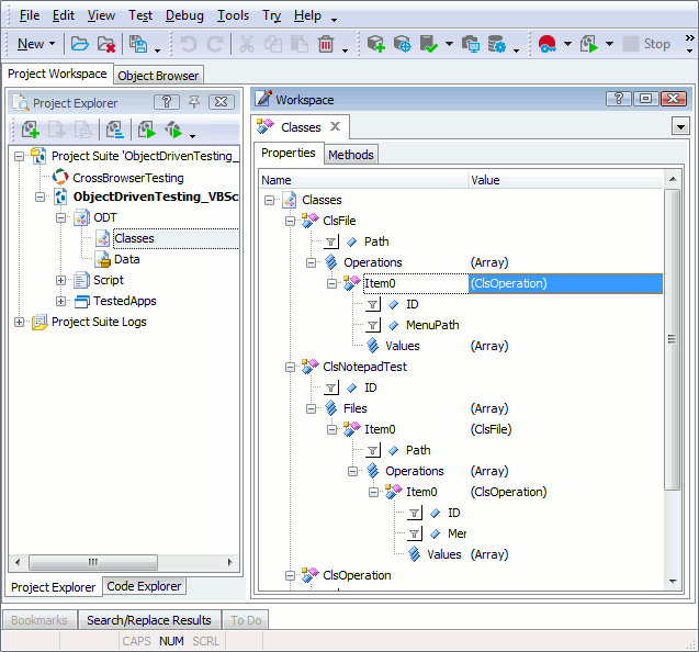
The editor represents a tree view. The root item of the tree is Classes. Its child items are the classes whose instances can be created for your object-driven test. The editor lets you create, modify and delete such classes and their elements. You can perform the same actions with classes via the ODT editor. To set up objects that are needed for your object-driven test, use either the ODT or Data editor.
See Also
Object-Driven Testing
ODT Editor
Data Editor
How to Create, Rename and Delete Classes
