The Test Steps page is your primary workspace in the Keyword Test editor. Here, you can add operations to the test, modify and delete operations, change operations’ order, view the test’s Table variables and debug the test. This topic describes the page and contains links to other topics that describe common tasks you can perform on the page.
The Test Steps page contains the following:
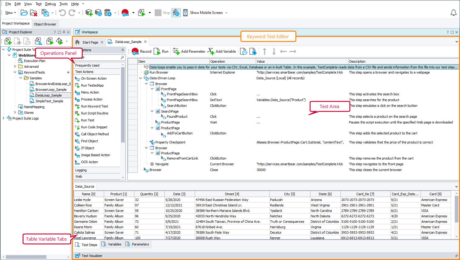
- Operations panel - Lists all operations you can add to your tests.
- Test Area - Contains operations that make up the current keyword test.
- Table Variables - Displays the contents of the keyword test’s table variables.
- Description - A free-from description of the current keyword test.
- Tags - The tags assigned to the current keyword test, in the
@tag-nameformat.
The following image demonstrates an overall view of the Test Steps Page:
If your keyword test is empty, TestComplete shows instructions that help you start recording keyword tests.
Information on the Page
| For information on … | See these topics … |
|---|---|
| The Operations panel and how to work with it | Operations Panel |
| Operations you can add to your tests | Operation Reference |
| Test area of the Test Steps page that contains operations making up the keyword test | Test Area |
| Table variables tabs that display table variables of your keyword tests. | Table Variable Tabs |
| Test Steps page’s context menu | Context Menu |
| Test Steps page’s toolbar | Toolbar |
| How to add and delete operations, set their properties, change the execution order and so on | Working With the Test Steps Page |
See Also
Keyword Tests
About Keyword Testing
Working With the Test Steps Page
Creating Keyword Tests - Common Tasks
About Keyword Test Editor
Creating and Recording Keyword Tests
Testing Android Applications (Legacy)
Creating Tests for iOS Applications (Legacy)
Operation Reference

